NCR_MILANO_V3.1 bios password

Collapse
X
 
  • Time
  • Show
Clear All
new posts
  • clemence
    Member
    • Jun 2013
    • 23
    • zimbabwe

    #1

    NCR_MILANO_V3.1 bios password

    hello good people. i need help can someone clean this bios file it has a password i can't boot or enter bios setup. its a small mini tower NCR i have searched everywhere online but i cant find a clean bin file for this tower. i have attached the backup bios file
    Attached Files
  • SMDFlea
    Super Moderator
    • Jan 2018
    • 21852
    • UK

    #2
    Re: NCR_MILANO_V3.1 bios password

    Originally posted by clemence
    hello good people. i need help can someone clean this bios file it has a password i can't boot or enter bios setup. its a small mini tower NCR i have searched everywhere online but i cant find a clean bin file for this tower. i have attached the backup bios file
    Post the full PC model number and serial number.

    RULES UPDATE for BIOS requests/offers *AVOID BANNING, READ BEFORE POSTING*
    https://www.badcaps.net/forum/showthread.php?t=103569

    .
    All donations to badcaps are welcome, click on this link to donate. Thanks to all supporters

    Comment

    • clemence
      Member
      • Jun 2013
      • 23
      • zimbabwe

      #3
      Re: NCR_MILANO_V3.1 bios password

      NCR_MILANO_V3.1
      MODEL: 445-0775206 REV. A 25/19 MISANO
      SN: SZ405877520600A196H0Y4

      this is all i can see on the motherboard. on the cover(housing) there is nothing.

      Comment

      • clemence
        Member
        • Jun 2013
        • 23
        • zimbabwe

        #4
        Re: NCR_MILANO_V3.1 bios password

        is there anyone who can help me pliz?

        Comment

        • volinakis
          Badcaps Legend
          • Jan 2021
          • 2874
          • N/A

          #5
          Re: NCR_MILANO_V3.1 bios password

          Originally posted by clemence
          is there anyone who can help me pliz?
          try this but I'm not sure. I deleted what I think is supervisor password, see photo. I filled selected area with 00, you can try filling with FF if it doesn't work.
          Attached Files
          Last edited by volinakis; 10-26-2023, 03:02 AM.
          ----------------------------------------------------------------------------------------------------------------------------------------------------------------------
          https://www.badcaps.net/donate/
          ----------------------------------------------------------------------------------------------------------------------------------------------------------------------

          Comment

          • clemence
            Member
            • Jun 2013
            • 23
            • zimbabwe

            #6
            Re: NCR_MILANO_V3.1 bios password

            thank you let me try it now will post results

            Comment

            • clemence
              Member
              • Jun 2013
              • 23
              • zimbabwe

              #7
              Re: NCR_MILANO_V3.1 bios password

              i have flashed the bios and it comes on but says

              Error: Admin Password & BBS Password should not be empty.

              then it gives me the option to setup new admin password but after i do that it then gives me error: CRC32 Check Fail and then goes back to Admin password setup screen. i have attached the pics of the errors. any help will be greatly appreaciated.
              Attached Files

              Comment

              • hoaca388
                Badcaps
                • Jan 2022
                • 12322
                • Socialist Republic of Vietnam

                #8
                Re: NCR_MILANO_V3.1 bios password

                Originally posted by clemence
                i have flashed the bios and it comes on but says

                Error: Admin Password & BBS Password should not be empty.

                then it gives me the option to setup new admin password but after i do that it then gives me error: CRC32 Check Fail and then goes back to Admin password setup screen. i have attached the pics of the errors. any help will be greatly appreaciated.
                Change 00 by FF


                Any donations to badcaps are welcome, click this link to donate . Thanks to all the supporters
                https://www.badcaps.net/donate

                Comment

                • clemence
                  Member
                  • Jun 2013
                  • 23
                  • zimbabwe

                  #9
                  Re: NCR_MILANO_V3.1 bios password

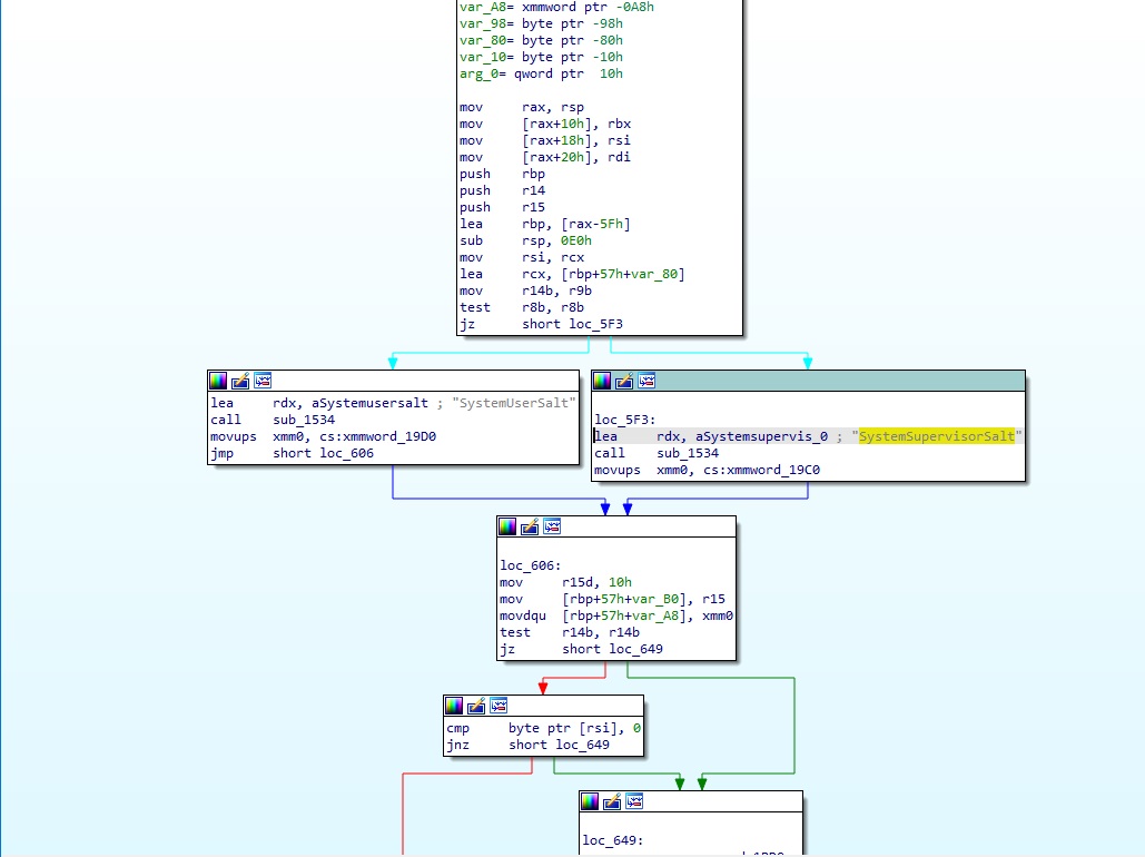
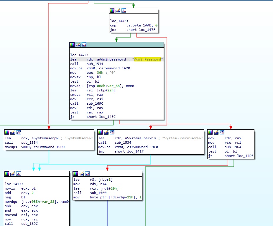
                  sorry for the trouble guys, i have a challenge the hex editor i am using when i search inside the file for offset 13516464 gives error that there is no such offset found in this file i don't know what i am doing wrong. what HEX editor did you use VOLINAKIS?

                  Comment

                  • volinakis
                    Badcaps Legend
                    • Jan 2021
                    • 2874
                    • N/A

                    #10
                    Re: NCR_MILANO_V3.1 bios password

                    search for hex:

                    53007500 70006500 72007600 69007300 6F007200 500077
                    (SupervisorPw)

                    also check SystemUserPw below, it seems there is something there
                    Attached Files
                    Last edited by volinakis; 10-26-2023, 11:33 AM.
                    ----------------------------------------------------------------------------------------------------------------------------------------------------------------------
                    https://www.badcaps.net/donate/
                    ----------------------------------------------------------------------------------------------------------------------------------------------------------------------

                    Comment

                    • Maxpower3
                      Bad Veteran
                      • Feb 2018
                      • 1334
                      • France

                      #11
                      Re: NCR_MILANO_V3.1 bios password

                      Originally posted by volinakis
                      search for hex:

                      53007500 70006500 72007600 69007300 6F007200 500077
                      (SupervisorPw)

                      also check SystemUserPw below, it seems there is something there
                      The password is too salty
                      the Getac solution (see last image) AAS VS CMP (3F Vs 3C) cannot work on this model?
                      Attached Files
                      Last edited by Maxpower3; 10-27-2023, 02:35 AM.

                      Comment

                      • volinakis
                        Badcaps Legend
                        • Jan 2021
                        • 2874
                        • N/A

                        #12
                        Re: NCR_MILANO_V3.1 bios password

                        Originally posted by Maxpower3
                        The password is too salty
                        the Getac solution (see last image) AAS VS CMP (3F Vs 3C) cannot work on this model?
                        too advanced for me! But he can try.
                        ----------------------------------------------------------------------------------------------------------------------------------------------------------------------
                        https://www.badcaps.net/donate/
                        ----------------------------------------------------------------------------------------------------------------------------------------------------------------------

                        Comment

                        • SMDFlea
                          Super Moderator
                          • Jan 2018
                          • 21852
                          • UK

                          #13
                          Re: NCR_MILANO_V3.1 bios password

                          Originally posted by clemence
                          NCR_MILANO_V3.1
                          MODEL: 445-0775206 REV. A 25/19 MISANO
                          SN: SZ405877520600A196H0Y4

                          this is all i can see on the motherboard. on the cover(housing) there is nothing.
                          The motherboard is from an ATM machine ,just so you know.

                          .
                          All donations to badcaps are welcome, click on this link to donate. Thanks to all supporters

                          Comment

                          • mbusoluju
                            Member
                            • Mar 2022
                            • 21
                            • Swaziland

                            #14
                            TRY OUT IT WORKED FOR ME
                            Attached Files

                            Comment

                            • vladimirplus
                              New Member
                              • Nov 2024
                              • 1
                              • Deutchland

                              #15
                              Thanks to everyone for the help!
                              I managed to do it, but I had to replace the password with zeros in three places, as FF didn't work. The next part is more interesting: the BIOS complains about the CRC32. The secret is that NCR came up with the following solution: when entering a new password for the first time, you enter the password itself, and instead of confirming the password, you enter its CRC32
                              (https://crc32.online/), and everything will work.​

                              Comment

                              Related Topics

                              Collapse

                              • to5it0
                                Need Clean BIOS/EC Bin File for Lenovo ThinkPad Yoga 11e 2H1703-27220F Rev. A Marked as U2501 on the motherboard.
                                by to5it0
                                Need Clean BIOS/EC Bin File for Lenovo ThinkPad Yoga 11e - Stuck with 0275 Error CMS

                                Hello everyone,

                                I am attempting a repair on a Lenovo ThinkPad Yoga 11e that is currently stuck at boot with the error: "0275 error CMS" even after setup new bios battery and will not allow me to enter the BIOS/Setup.

                                This is a critical issue that I believe requires flashing the BIOS chip directly using a programmer (e.g., CH341A/RT809H), as standard software updates or resets are not possible.

                                I have opened the laptop and identified the main BIOS chip...
                                10-24-2025, 01:35 AM
                              • zenius
                                [REQUEST] Dell G3 3579 BIOS Password & AMI Protected Range/BIOS Guard Unlock
                                by zenius
                                Hello, I have an old Dell G3 3579 (ST: 2WQ7LP2-8FC8) with a newer 8FC8 BIOS password. I have successfully attached to the flash chip (W25Q128JVSQ) on the motherboard with a CH341A programmer and made several modifications using Intel FIT (e.g., allow software SPI write) without bricking. I was also able to boot to a modified GRUB shell where I attempted to edit many BIOS security related options like BIOS Guard/Lock, Flash Signature Override, ME FW Image Re-Flash, etc.

                                Unfortunately, some of these modifications like to Intel BIOS Guard failed because it is fused into the PCH. Also,...
                                12-08-2024, 06:13 AM
                              • Nopslide
                                HP Omen 15-dh0052nf power-on & bios password
                                by Nopslide
                                Hello everyone, I come here to tell you my problem regarding the power-on password. It is not a bios reset demand, and i can't have any access to windows. This is the bios and power-on password that is blocking all other things.

                                My Omen 15-dh0052nf purchased second-hand was configured with the bios password upon purchase (very simple password :P ).

                                Having decided to sell it in order to get something more powerful, I reset all BIOS settings and set a blank administrator password. But the power-on password cannot be changed to a blank one so I let the actual password set....
                                04-01-2024, 04:27 PM
                              • outsider
                                Panasonic FZ-G1 MK5 - BIOS password returning
                                by outsider
                                Hello
                                I removed the BIOS password thanks to the help of one of the friends of this forum.
                                https://www.badcaps.net/forum/troubl...61#post3637661

                                The batch from which the password was removed works correctly but... after some time, the BIOS password is set again, I reprogrammed the batch with the removed password, it's ok, there is no password, I set my password, ok, I can enter the BIOS with my password but...
                                06-17-2025, 12:51 AM
                              • Citymin
                                NT955XED (Samsung Galaxy Book2 Pro - 15.6) BIOS dump file Request
                                by Citymin
                                Hi all,

                                My Samsung Galaxy Book 2 Pro 15.6-inch laptop has no display and won't boot.
                                The charging red LED lights up, but the charging screen doesn't show any indication.
                                When I press the power button, the blue LED cycles on and off three times, then the screen doesn't turn on, and the device won't boot.
                                (I've tried removing the battery and resetting the device, but the issue persists.)

                                NoteBook Model name : Samsung NT955XED-KK51G(Galaxy book2 pro, i5-1240p, 15.6inch AMOLED)
                                PCB model name : Venus2-15-5G(REV1.2), Venus2-15 ADL NPC
                                S/N : 5RNK9FFT70...
                                08-05-2025, 05:12 AM
                              • Loading...
                              • No more items.
                              Working...