please help friends Thinkpad T490 dead loses POWER SHUTDOWN voltage, thank you

Collapse
X
 
  • Time
  • Show
Clear All
new posts
  • fredyjbi
    Senior Member
    • Feb 2021
    • 144
    • malaysia

    #1

    please help friends Thinkpad T490 dead loses POWER SHUTDOWN voltage, thank you

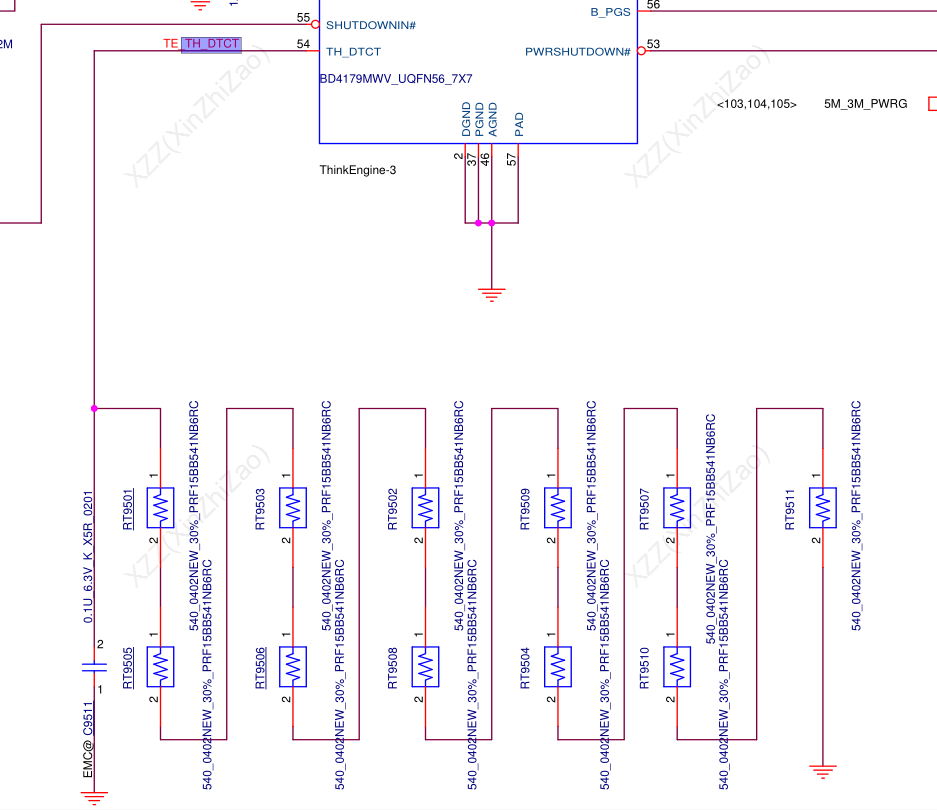
    Please help sir, I included a schematic of the T490 nm-b901 completely dead, after I checked, I lost the voltage -PWRSHUTDOWN 0v which should have been 3.3v, which was produced by the BD4179MWV chip, thank you

    F9502 20v
    UTE1B
    pin 44 TE_BAT_VOLT 12v
    oin 43 3SW_OFF# 19.8v
    pin 45 VREGIN20 19.8v
    pin 47 VCC3SW 3.3v
    pin 55 SHUTDOWNIN# 3.3v
    pin 54 TH_DTCT 3.3v

    -PWRSHUTDOWN missing 0v resistance 380k
    R9512 pin 2 3.3v pin 1 0v resistance 380k

    https://www.badcaps.net/forum/troubl...rdview-request
  • mon2
    Badcaps Legend
    • Dec 2019
    • 14742
    • Canada

    #2
    To confirm, AFTER the shutdown signal being low, you still have 3v3 on R9512, pin # 2 ?

    What is the history of this machine? BD4179MWV has SPI lines linked to the EC -> check them for a voltage. Also check the SPI lines without power, in DIODE mode. This is to confirm the lines are not damaged and that this ASIC is able to extract the required firmware from the EC (or does it supply it to the EC - not sure?). On SPI, there will always be a bus master.

    Suggest to remove all power -> meter in resistance mode -> measure the resistance to ground on each and every inductor. Hunting for a low resistance (short) condition which can result in an excessive current draw and causing this event.

    Comment

    • fredyjbi
      Senior Member
      • Feb 2021
      • 144
      • malaysia

      #3
      Originally posted by mon2
      To confirm, AFTER the shutdown signal being low, you still have 3v3 on R9512, pin # 2 ?

      What is the history of this machine? BD4179MWV has SPI lines linked to the EC -> check them for a voltage. Also check the SPI lines without power, in DIODE mode. This is to confirm the lines are not damaged and that this ASIC is able to extract the required firmware from the EC (or does it supply it to the EC - not sure?). On SPI, there will always be a bus master.

      Suggest to remove all power -> meter in resistance mode -> measure the resistance to ground on each and every inductor. Hunting for a low resistance (short) condition which can result in an excessive current draw and causing this event.
      Thank you sir for your help, this board came dead and clean, sir on R9512 pin 2 I have 3.3v and 0v on pin one, the 33k resistor R9512 is fine, sir what SPI signals should I check thank you , I compared it with a normal board which is suspicious is pin 54 TH_DTCT 3.3v on a normal board the measurement is 0.5v, thank you sir for your interest in helping me

      Comment

      • mon2
        Badcaps Legend
        • Dec 2019
        • 14742
        • Canada

        #4
        TH_DTCT may be 'thermal detect' signal but is only a guess.

        Update - guess is correct - this line is connected to thermistors on the board.


        Click image for larger version

Name:	thermal_sensors.png
Views:	272
Size:	95.9 KB
ID:	3261462




        See attached.

        Click image for larger version  Name:	SPI_lines.png Views:	0 Size:	74.5 KB ID:	3261461

        Comment

        • mon2
          Badcaps Legend
          • Dec 2019
          • 14742
          • Canada

          #5
          Check this thermal sensor line in DIODE mode. Remove all power. Meter in DIODE mode. Red meter probe to ground. Black onto this pin on the IC. What is the measurement?

          Compare to the known good board. You may have a defective thermal sensor. Perhaps you can rig it by grounding this line for a quick test.

          Comment

          • fredyjbi
            Senior Member
            • Feb 2021
            • 144
            • malaysia

            #6
            Originally posted by mon2
            Check this thermal sensor line in DIODE mode. Remove all power. Meter in DIODE mode. Red meter probe to ground. Black onto this pin on the IC. What is the measurement?

            Compare to the known good board. You may have a defective thermal sensor. Perhaps you can rig it by grounding this line for a quick test.
            Sir, my normal board measurement results are 718, the dead board is 718, the results are the same, thank you

            Comment

            • fredyjbi
              Senior Member
              • Feb 2021
              • 144
              • malaysia

              #7
              Sir, if I try to measure TH_DTCT avometer scale resistor black probe groud red probe pin 54 TH_DTCT the results are different, the normal board shows 6.6k and the dead board shows 3.4m, thank you

              Comment

              Related Topics

              Collapse

              • fredyjbi
                please help friends thinkpad T490 NM-B901 rev 1.0 dead no power usb type C 20v 0amp thank you
                by fredyjbi
                please help friends, I have 3 T490 units with the same case, the USB type C is completely dead, showing 20v 0 amp, loss of voltage VINT20_IN resistance to ground is fine, thank you

                I think the problem is that I lost the voltage at PQ0008 pon 1 -PWRSHUTDOWN which should have been high which was picked up by R9512 VCC3SW, thank you very much for your help

                PF0002 20v
                PQ0005
                pin 5 20v
                pin 1.2.3 19.8v
                pin 4 19.8
                resistance
                source & drain 2,4 m
                source & gate 100k

                PQ0006
                pin 1.2.3 19.8v
                pin 4 19.8v...
                04-20-2024, 11:40 AM
              • Document Archive
                Lenovo ThinkPad T490 Notebook T Specification for Upgrade or Repair
                by Document Archive
                This specification for the Lenovo ThinkPad T490 Notebook can be useful for upgrading or repairing a laptop that is not working. As a community we are working through our specifications to add valuable data like the T490 boardview and T490 schematic. Our users have donated over 1 million documents which are being added to the site. This page will be updated soon with additional information. Alternatively you can request additional help from our users directly on the relevant badcaps forum. Please note that we offer no warranties that any specification, datasheet, or download for Lenovo ThinkPad...
                09-06-2024, 04:10 PM
              • Document Archive
                Lenovo ThinkPad T490 Notebook T Specification for Upgrade or Repair
                by Document Archive
                This specification for the Lenovo ThinkPad T490 Notebook can be useful for upgrading or repairing a laptop that is not working. As a community we are working through our specifications to add valuable data like the T490 boardview and T490 schematic. Our users have donated over 1 million documents which are being added to the site. This page will be updated soon with additional information. Alternatively you can request additional help from our users directly on the relevant badcaps forum. Please note that we offer no warranties that any specification, datasheet, or download for Lenovo ThinkPad...
                09-06-2024, 03:30 PM
              • Document Archive
                Lenovo ThinkPad T490 Notebook T Specification for Upgrade or Repair
                by Document Archive
                This specification for the Lenovo ThinkPad T490 Notebook can be useful for upgrading or repairing a laptop that is not working. As a community we are working through our specifications to add valuable data like the T490 boardview and T490 schematic. Our users have donated over 1 million documents which are being added to the site. This page will be updated soon with additional information. Alternatively you can request additional help from our users directly on the relevant badcaps forum. Please note that we offer no warranties that any specification, datasheet, or download for Lenovo ThinkPad...
                09-06-2024, 03:30 PM
              • Document Archive
                Lenovo ThinkPad T490 Notebook T Specification for Upgrade or Repair
                by Document Archive
                This specification for the Lenovo ThinkPad T490 Notebook can be useful for upgrading or repairing a laptop that is not working. As a community we are working through our specifications to add valuable data like the T490 boardview and T490 schematic. Our users have donated over 1 million documents which are being added to the site. This page will be updated soon with additional information. Alternatively you can request additional help from our users directly on the relevant badcaps forum. Please note that we offer no warranties that any specification, datasheet, or download for Lenovo ThinkPad...
                09-06-2024, 03:30 PM
              • Loading...
              • No more items.
              Working...